Traditional board games platform with real-time multiplayer
The Idea
Most online board games feel impersonal. I wanted to recreate the simple joy of sitting around a table with friends, even when physically apart—especially for traditional games that are hard to find online. Beyond the technical challenge of building a real-time multiplayer system, this was an experiment in using technology to foster genuine connection.
The Solution
Playboards is a real-time multiplayer gaming platform that runs turn-based games with voice chat. Each game runs as an isolated server process with instant synchronization to all players.
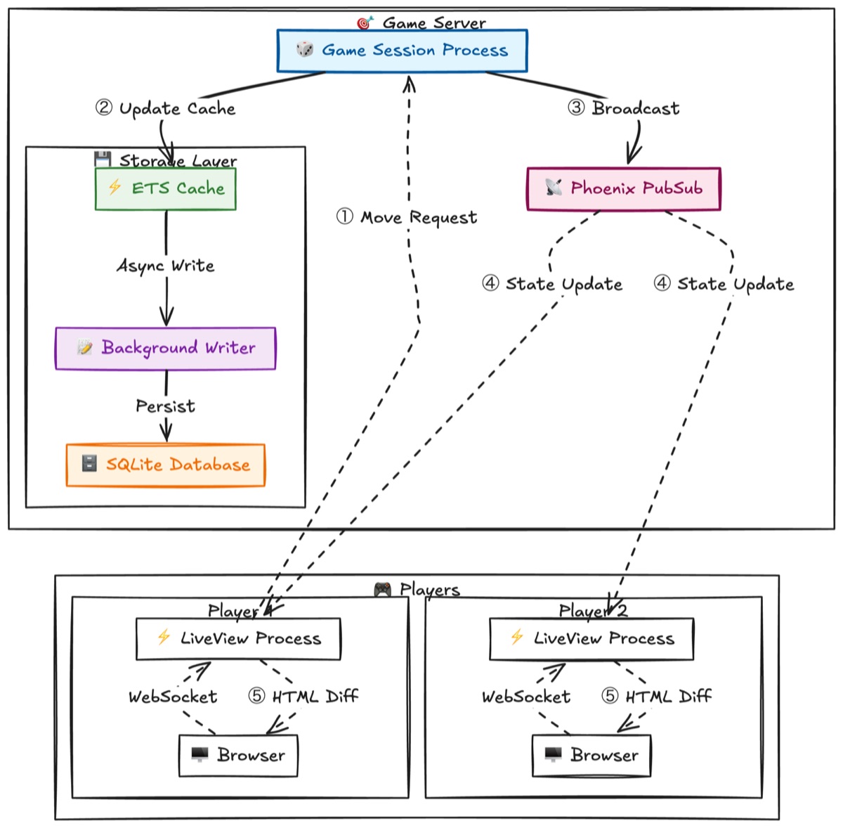
Liveview model. Made with excalidraw
Features
- Real-Time Multiplayer Gaming: Turn-based games with instant move synchronization using Liveview
- Voice Chat: P2P voice communication during gameplay
- Process Isolation: Each game runs in its own isolated process
Tech Stack
- Phoenix LiveView: Server-rendered real-time UI
- Elixir/BEAM: Process-based architecture with fault tolerance
- ETS + SQLite: In-memory storage with persistent backup
- WebRTC: P2P voice communication
- Phoenix PubSub: Real-time message distribution
- Google OAuth Integration: Seamless onboarding
Games
Currently Available:
- Tic Tac Toe with turn-based gameplay and voice chat
- Daadi(Nine Men’s Morris)
- Dudoku(Multiplayer Sudoku)
Planned:
- Snakes & Ladders
- Puli Meka(A Traditional South Indian Game)
Features Planned
- SVG Canvas based games
- SVG Animations
Some issues
- The current voice implementation needs some cleanup. There are some race conditions in voice initiation.
Status & Links
- Architecture Details: Technical deep-dive
- Source Code(Private): GitHub Repository
Read the full architectural analysis for detailed insights into this approach.